The OpenNET Project / Index page

[ новости /+++ | форум | теги | ]

Выпуск десктоп-движка Arcan 0.7.1 и десктоп-окружения Durden 0.6.3

29.12.2025 11:17 (MSK)

После года разработки представлен выпуск десктоп-движка Arcan 0.7.1, объединяющего в себе дисплейный сервер, мультимедийный фреймворк и игровой движок для обработки 3D-графики. Arcan может использоваться для создания различных графических систем - от пользовательских интерфейсов для встраиваемых приложений до самодостаточных десктоп-окружений. На основе Arcan построены трёхмерное пользовательское окружение для систем виртуальной реальности Safespaces и среда рабочего стола Durden. Код проекта написан на языке Си и распространяется под лицензией BSD (некоторые компоненты под GPLv2+ и LGPL).

Arcan не привязан к отдельным графическим подсистемам и может работать поверх различных системных окружений (BSD, Linux, macOS, Windows), используя подключаемые бэкенды. Например, имеется возможность запуска поверх Xorg, egl-dri, libsdl и AGP (GL/GLES). Под управлением дисплейного сервера Arcan могут выполняться клиентские приложения на базе X11, Wayland и SDL. Проект развивает свой форк X.org-сервера - xarcan, а также композитный сервер arcan-wayland (waybridge), позволяющий запускать приложения на базе Wayland. В качестве ключевых критериев, применяемых при проектировании API Arcan, упоминаются безопасность, производительность и пригодность для отладки. Для упрощения разработки интерфейсов предлагается использовать язык Lua.

Особенности Arcan:

  • Сочетание возможностей композитного сервера, дисплейного сервера и оконного менеджера.
  • Поддержка работы в обособленном режиме, при котором приложение на базе Arcan является самодостаточным звеном, работающим без дополнительных графических прослоек.
  • Встроенный мультимедийный фреймворк, предоставляющих средства для работы с графикой, обработки потокового видео и звука, анимации, загрузки изображений, работы с устройствами захвата видео.

  • Многопроцессная модель подключения обработчиков источников данных (например, видеопотоков и вывода запущенных программ).

  • Жёсткая модель разделения привилегий - компоненты движка разбиваются на небольшие непривилегированные процессы, взаимодействующие через интерфейс разделяемой памяти Shmif.
  • Встроенные средства мониторинга и анализа аварийных завершений работы процессов. Движок может сериализировать внутреннее состояние Lua-скриптов для упрощения отладки.
  • Возможность отката (Fallbacks) на другой обработчик - в случае сбоя из-за ошибки в программе движок может запустить запасное приложение, сохранив те же внешние источники данных и соединения.
  • Средства для совместного доступа и удалённого подключения к рабочему столу. Доступ по сети обеспечивает графический сервер "arcan-net", реализующий P2P-протокол A12, объединяющий возможности таких технологий, как mDNS (определение локальных сервисов), SSH (интерактивная текстовая оболочка), X11/VNC/RDP (интерактивная графическая оболочка), RTSP (потоковая передача мультимедийных данных) и HTTP (загрузка ресурсов и синхронизация состояния).
  • Командная оболочка Cat9, позволяющая привязывать выполнение команд к отдельным ячейкам, формирующим подобие электронной таблицы (видео с демонстрацией). Предложенная концепция позволяет перенаправлять потоки данных между окнами, связывая данные и обработчики в разных окнах по аналогии с ячейками в электронных таблицах (например, можно перенаправить вывод из одного окна в запущенный в терминале shell-обработчик и использовать результат в другом окне).

Связанные с проектом изменения:

  • Портирован развиваемый компанией Valve композитный сервер Gamescope, при помощи которого реализована возможность запуска игр из Steam без манипуляций с Xwayland.
  • Улучшен Qt-плагин qtarcan, позволяющий запускать в Arcan приложения, использующие Qt5 и Qt6, такие как Qbittorrent и Binary Ninja.
  • Созданы патчи и скрипт для запуска KeepassXC.
  • Развивается просмотрщик для протокола A12 и взаимодействия через него.
  • Развивается интерактивный оконный менеджер Lasso.
  • Добавлена утилита Xkbd2Lua для преобразования раскладок клавиатуры из X11 в формат, поддерживаемый Arcan.
  • Развиваются nix-пакеты для создания рабочего загрузочного окружения на базе Arcan, рабочего стола Durden и командной оболочки.
  • Добавлена поддержка постквантового алгоритма шифрования ML-KEM.
  • Добавлена возможность возобновления клиентами прерванных сетевых соединений (после восстановления оборванного соединения приложение будет повторно сопряжено без потери состояния его окна).
  • Добавлена опция "--cast", позволяющая организовать работу других пользователей с копией вывода приложения в режиме только для чтения.
  • В сервер каталогов добавлена поддержка новых унифицированных (Unified) и референтных (Referential) ссылок, при помощи которых можно объединять серверы в единое пространство имён или выстраивать цепочки серверов. В первом случае для пользователя группа серверов выглядит как один сервер, а во втором можно запускать приложения на одном сервере, подключившись к другому.
  • В API добавлена функция launch_target для динамического запуска приложения на сервере по запросу клиента. Для приложения можно создать контроллер - набор Lua-скриптов для управлением обмена сообщениями и доступа к ресурсам.
  • Добавлена поддержка внешних определителей ресурсов (External Resource Resolver), которые могут перехватывать операции с хранилищем Arcan и обрабатывать операции запроса ресурсов, например, организовать локальное кэширование или загрузку данных из Web, BitTorrent или IPFS вместо отдачи с локального диска.
  • Реализовано подобие тонких клиентов, позволяющих клиенту без полного стека Arcan (имея только просмотрщик Smash), перенести логику выполнения программ на сервер. Например, для запуска среды рабочего стола durden на сервере myserver можно выполнить "arcan-net --host-appl myserver@ durden".
  • В командную оболочку Cat9 добавлен бэкенд с отладчиком, поддерживающим протокол DAP (Debug Adapter Protocol) для локальной или удалённой отладки.
  • Добавлена большая порция изменений, связанных с развитием протокола A12, среды для выполнения скриптов на языке Lua, сетевой подсистемы, сервера каталогов для связывания компонентов, разнесённых по сети, системы разделяемой памяти Shmif и модуля egl-dri.

Одновременно опубликован выпуск среды рабочего стола Durden 0.6.3. Прошлый релиз был сформирован в 2020 году. В Durden поддерживается мозаичный и классический режимы компоновки окон с полноценными средствами управления при помощи клавиатуры. Возможна работа в системах с несколькими мониторами, имеющими разные DPI.

Предоставляется расширенный буфер обмена, сохраняющий историю изменения и доступный в двух вариантах - глобальный и в привязке к отдельным окнам. Имеется поддержка переключения раскладок клавиатуры и работы с расширенными устройствами, такими как игровые пульты. Поддерживаются такие возможности, как глобальное меню, меню в заголовке окна, виджеты, настройка отдельного поведения для каждого окна. Все настройки, включая методы ввода, шрифты и визуальные эффекты, могут меняться на лету, без необходимости перезагрузки конфигурации.

Версия 0.6.3 является подготовительным выпуском перед находящимся в разработке релизом Durden 0.7, в котором будет предложен набор существенных нововведений, таких как экранные жесты, поддержка вертикальных заголовков и панелей, компактный режим отображения заголовков и панелей, новый конфигуратор, предпросмотр по наведению мыши, экранная клавиатуры osdkbd, режим совмещения окон, поддержка синтезатора речи, интеграция компонентов a12net и a12_directory для обеспечение сетевой прозрачности и удалённого доступа.

  1. Главная ссылка к новости (https://arcan-fe.com/2025/12/2...)
  2. OpenNews: Выпуск десктоп-движка Arcan 0.7
  3. OpenNews: Представлены дисплейный сервер Arcan и десктоп-окружение Durden
  4. OpenNews: Проект Genode опубликовал выпуск ОС общего назначения Sculpt 25.10
Лицензия: CC BY 3.0
Короткая ссылка: https://opennet.ru/64523-arcan
Ключевые слова: arcan, desktop, durden
При перепечатке указание ссылки на opennet.ru обязательно


Обсуждение (67) Ajax | 1 уровень | Линейный | +/- | Раскрыть всё | RSS
  • 1.1, Аноним (1), 13:46, 29/12/2025 [ответить] [﹢﹢﹢] [ · · · ]  
  • +10 +/
    В полку Х-форков прибыло! XLibre, Phoenix, Xarcan. Это, наверное, неплохо. Альтернатива должна быть всегда.
     
     
  • 2.4, ilyafedin (ok), 14:07, 29/12/2025 [^] [^^] [^^^] [ответить]  
  • +/
    Wayback еще
     
     
  • 3.10, IMBird (ok), 14:44, 29/12/2025 [^] [^^] [^^^] [ответить]  
  • +2 +/
    Xenocara ещё + закрытые реализации в коммерческих юниксах.
     
     
  • 4.53, Аноним (-), 21:03, 29/12/2025 [^] [^^] [^^^] [ответить]  
  • –2 +/
    >в коммерческих юниксах.

    Да все они мертвы, кроме Солярки. И то Солярка идёт вместе серверным оборудованием.

     
     
  • 5.68, IMBird (ok), 07:25, 30/12/2025 [^] [^^] [^^^] [ответить]  
  • +3 +/
    >>в коммерческих юниксах.
    > Да все они мертвы, кроме Солярки. И то Солярка идёт вместе серверным
    > оборудованием.

    Мы этого не знаем – на то они и закрытые, что анониму с опеннета никто не отчитывается.

     
  • 3.11, Аноним (11), 14:49, 29/12/2025 [^] [^^] [^^^] [ответить]  
  • +/
    Это читер, у него фора.
     
  • 2.8, myster (ok), 14:26, 29/12/2025 [^] [^^] [^^^] [ответить]  
  • +5 +/
    К сожалению, когда появляется так много форков, через 4 года выясняется, что поддерживается лишь один, и тот вот-вот может загнуться. Обычно так происходит.
     
     
  • 3.62, cnjzxir (?), 23:44, 29/12/2025 [^] [^^] [^^^] [ответить]  
  • –3 +/
    Обычно да, но сейчас все 4 мёртвые. В прочем, туда им и дорога

    Лучше бы Вейланд форкали и делали, что хотят делать, чем труп поднимать

     
     
  • 4.84, Аноним (84), 23:45, 30/12/2025 [^] [^^] [^^^] [ответить]  
  • +/
    Уровень иксохейтера во всей красе - не знает, что вейланд - это не ПО, а стандарт, под который уже понаписали зоопарк реализаций.
     
  • 2.18, Аноним (18), 16:52, 29/12/2025 [^] [^^] [^^^] [ответить]  
  • +/
    >В полку Х-форков прибыло! XLibre, Phoenix, Xarcan. Это, наверное, неплохо. Альтернатива должна быть всегда.

    ты забыл xwayland.

     
     
  • 3.78, Admino (ok), 14:02, 30/12/2025 [^] [^^] [^^^] [ответить]  
  • +/
    Это не форк. Это Xorg.
     
     
  • 4.95, Serg (??), 12:18, 04/01/2026 [^] [^^] [^^^] [ответить]  
  • +/
    Это не XOrg, это и есть XWayland. Прослойка, созданная для преобразования вызовов X11 в вызовы Wayland.
     
     
  • 5.96, Admino (ok), 13:32, 05/01/2026 [^] [^^] [^^^] [ответить]  
  • +/
    > Это не XOrg, это и есть XWayland. Прослойка, созданная для преобразования вызовов
    > X11 в вызовы Wayland.

    Ещё раз - XWayland это Xorg. Это не "прослойка, созданная для", это Xorg, который выводит данные в окно Wayland.

     
  • 2.27, Аноним (27), 17:30, 29/12/2025 [^] [^^] [^^^] [ответить]  
  • +2 +/
    Аркан это не форк, это совершенно независимая имплементация дисплейного сервера, причем ей много годиков. На мой взгляд с самыми интересными фичами среди конкурентов.
     
     
  • 3.92, SV88 (ok), 23:48, 01/01/2026 [^] [^^] [^^^] [ответить]  
  • +/
    tick control? 🤔
     
  • 2.37, Тракторист (?), 19:19, 29/12/2025 [^] [^^] [^^^] [ответить]  
  • +/
    >Альтернатива должна быть всегда.

    Когда .gif изображение жрет проц)
    Это даже Windows7 до такого не эволюционировала).

     
  • 2.72, Аноним (72), 09:39, 30/12/2025 [^] [^^] [^^^] [ответить]  
  • +/
    tinyxserver, tinyx-wscons
     

  • 1.5, Васян (?), 14:09, 29/12/2025 [ответить] [﹢﹢﹢] [ · · · ]  
  • –4 +/
    и чем это лучше привычного гнома ?
     
     
  • 2.6, Аноним (6), 14:15, 29/12/2025 [^] [^^] [^^^] [ответить]  
  • +8 +/
    Не клянчит донаты в уведомлениях.
     
     
  • 3.22, eugener (ok), 17:05, 29/12/2025 [^] [^^] [^^^] [ответить]  
  • –1 +/
    Это вы в хроме случайно подписались на каком-то левом сайте.
     
     
  • 4.93, Илья (??), 11:18, 04/01/2026 [^] [^^] [^^^] [ответить]  
  • +/
    Не, Гном действительно один раз на старте показывает уведомление о том, чтобы задонатить им. Но, к слову, только один раз и это выполнено ненавязчиво
     

  • 1.7, Arch KDE (?), 14:23, 29/12/2025 [ответить] [﹢﹢﹢] [ · · · ]  
  • +3 +/
    Я вот даже не понимаю чем так многим вайленд не нравится.  По мне отличная штука, работает хорошо, что еще надо людям, хз. Зачем разводить зоопарк, как по мне зоопарк это плохо, должен быть какой то стандарт в линуксе, это бы облегчило разработку программ и игр.
     
     
  • 2.15, Аноним (15), 15:31, 29/12/2025 [^] [^^] [^^^] [ответить]  
  • +5 +/
    by-design ограничен в возможностях. Банально приложения не могут выставлять координаты своих окон, чего уж говорить об остальном.
     
     
  • 3.29, Аноним (27), 17:35, 29/12/2025 [^] [^^] [^^^] [ответить]  
  • +3 +/
    > by-design ограничен в возможностях

    Гм, покажи софт by design неограниченный в возможностях? Ну кроме емакса, украденного Столлманом у Гослинга.
    > не могут выставлять координаты

    Эта методичка порядком достала. Вам каждый раз объясняют, а вы каждый раз делаете коровьи глаза. Протокол уже есть, осталось дождаться его запиливания в композиторы. Бай дизайн у него че то там ограничено…

     
     
  • 4.33, Аноним (33), 17:59, 29/12/2025 [^] [^^] [^^^] [ответить]  
  • +3 +/
    > осталось дождаться его запиливания в композиторы

    А потом дождаться запиливания в фреймворки. А потом дождаться переписывания софта но новую версию фреймворка. Ну, лет 10 еще, да.

     
     
  • 5.35, Аноним (-), 18:24, 29/12/2025 [^] [^^] [^^^] [ответить]  
  • –1 +/
    Ты куда-то спешишь? Ну так вложи свои ресурсы в разработку, ускорь процесс. Или найди того, кто готов оплачивать твои хотелки. Однако учти, что такого человека разыскивает почти что весь Опеннет, но пока безрезультатно.
     
     
  • 6.64, Аноним (33), 23:55, 29/12/2025 [^] [^^] [^^^] [ответить]  
  • +4 +/
    Я лучше буду пользоваться софтом, который создавался для людей, а не для рабов, которых надо контролировать, чтобы они чего лишнего не нажали (привет бизапаснасти вяйленда).
     
  • 3.91, Аноним (91), 16:27, 01/01/2026 [^] [^^] [^^^] [ответить]  
  • +/
    Не знал, что Wayland специально ограничили в возможностях. Спасибо за информацию. Не подскажете, с какой целью и какие возможности было решено ограничить?
     
  • 2.60, Аноним (60), 22:55, 29/12/2025 [^] [^^] [^^^] [ответить]  
  • +1 +/
    Большинство в душе не чает что там под капотом, та даже продвинутым пользователям должно быть все равно, если они не системные программисты
     
  • 2.73, Аноним (72), 09:40, 30/12/2025 [^] [^^] [^^^] [ответить]  
  • +1 +/
    Дак и был стандарт - X11/Xorg, а потом развели зоопарк компизитных вейленд-недоделок.
     
     
  • 3.82, Аноним (82), 23:06, 30/12/2025 [^] [^^] [^^^] [ответить]  
  • +/
    >Дак и был стандарт - X11/Xorg

    Этот стандарт для передачи достаточно примитивных интерфейсов уровня Windows 3.11. И разработал он был для передачи GUI с мэйнфрейма, на примитивные рабочие станции. Он не был рассчитан на такие объёмы информации, что передаёт любой современный UI. Нынешний стандарт для удалённого взаимодействия это браузер и чтобы X11 справлялся, в него нужно запихнуть весь браузер целиком.

     
  • 2.94, Илья (??), 11:19, 04/01/2026 [^] [^^] [^^^] [ответить]  
  • +/
    > Я вот даже не понимаю чем так многим вайленд не нравится.

    Нет сетевой прозрачности

     

  • 1.17, Аноним (17), 15:46, 29/12/2025 [ответить] [﹢﹢﹢] [ · · · ]  
  • +/
    А может кто-нибудь объяснить, как может работать ГУИ на двух мониторах с разными dpi? Если окно целиком одномоменто переместилось с одного экрана на другой, то можно представить, что приложение получает соответствующее событие и целиком перерисовывает окно с учетом dpi экрана. Нужно только, чтобы тулкит умел принять такое событие и умел делать релайоут окна. Ну а если окно постепенно перемещается с одного экрана на другой. Тут как быть?
     
     
  • 2.21, Аноним (18), 16:57, 29/12/2025 [^] [^^] [^^^] [ответить]  
  • +/
    >А может кто-нибудь объяснить, как может работать ГУИ на двух мониторах с разными dpi?

    Ты такое не говори.

    А так всегда будет главный монитор, настройки которого получит приложение (там где больший процент окна, например). А на второстепенных, ну как сумеет композитор натянуть, так и покажет.

     
  • 2.23, КО (?), 17:06, 29/12/2025 [^] [^^] [^^^] [ответить]  
  • +/
    А если экранов 4?
    А надо просто одну букву нарисовать? :)
     
     
  • 3.47, количественное качество (?), 20:01, 29/12/2025 [^] [^^] [^^^] [ответить]  
  • +/
    4 экрана и на всех один линукс что-то рисует. Так бывает только в низкобюджетном сайфае.
    Там на один обычно кладут top, на другой alsa, на третий выхлоп концпилятора и там ещё чего-нибудь на четвёртый. И такие: "Звёздная дата 127.0.0.1, коммандер Миднайт прокладывает курс к неизученной и загадочной планете Велянд".
     
     
  • 4.63, cnjzxir (?), 23:50, 29/12/2025 [^] [^^] [^^^] [ответить]  
  • +/
    А зачем алса на мониторе? Ползунки крутить?
     
  • 2.28, kusb (?), 17:31, 29/12/2025 [^] [^^] [^^^] [ответить]  
  • +/
    Полностью абстрагировать dpi, но это жутко. Тогда это будет дело тулкита или gui сервера.
     
     
  • 3.38, Пуп (?), 19:27, 29/12/2025 [^] [^^] [^^^] [ответить]  
  • +/
    Это всегда было дело тулкита.
    И должно быть исключительно дело приложения, каким размером чего ему рисовать.
     
     
  • 4.71, Аноним (17), 08:57, 30/12/2025 [^] [^^] [^^^] [ответить]  
  • +/
    > И должно быть исключительно дело приложения, каким размером чего ему рисовать.

    Ну и как это реализовано в современном (модном, молодежном) софте? Часть окна на одном экране, часть на другом, в том числе надпись на кнопке, например. Тулкит отслеживает как меняются границы кусочков окна и часть надписи перерисовывает в одном разрешении, а часть в другом? Так что ли? И это он делает для каждой отдельной фиговины (текста, линии, пиксмапа, ...)?

     
     
  • 5.83, Аноним (82), 23:19, 30/12/2025 [^] [^^] [^^^] [ответить]  
  • +/
    >Тулкит отслеживает как меняются границы кусочков окна и часть надписи перерисовывает в одном разрешении, а часть в другом?

    Я не знаю как реализовано, но в голову сразу приходит реализация, при которой обработчик отрисовки получает событие(рисуй) и контекст. И если окно растянуто на два экрана с разным разрешением или DPI, то этот обработчик должен вызываться дважды с разным контекстом. А там уж оконный менеджер решит где окно обрезать для каждого экрана. Конечно, в контексте можно говорить прямо какой Rect нужно отрисовать, но в случае одной буквы на весь экран вполне очевидно, что её придётся рисовать дважды.

     
  • 2.32, Аноним (32), 17:56, 29/12/2025 [^] [^^] [^^^] [ответить]  
  • +/
    Как de решит так и будет со стороны вялого пуля вылетела он сказал какие координаты и какой размер окна дальше сам.  
     
  • 2.61, morphe (?), 23:02, 29/12/2025 [^] [^^] [^^^] [ответить]  
  • +/
    > Ну а если окно постепенно перемещается с одного экрана на другой. Тут как быть?

    Существующие wayland композиторы до определённой точки сохраняют окно со старым dpi, а потом переключают на dpi нового монитора

    Есть какой-то другой способ это реализовать?

     
     
  • 3.70, Аноним (17), 08:51, 30/12/2025 [^] [^^] [^^^] [ответить]  
  • +/
    > Существующие wayland композиторы до определённой точки сохраняют окно со старым dpi, а потом переключают на dpi нового монитора

    Это как? Я тащу окно с экрана с 95 dpi на экран 190 dpi. Часть окна на первом экране рисуется нормально, часть окна на втором экране рисуется мелко (реальный размер в 2 раза меньше). С какого-то момента часть окна на втором экране начинает выглядеть нормально, а часть, оставшаяся на первом экране, становится в 2 раза больше? И что значит композитор переключает? Посылает сообщение тулкиту? Или сам масштабирует? Или и то и другое?

    > Есть какой-то другой способ это реализовать?

    Я не знаю, потому и спрашиваю здесь. Просто в новости написано, что новоявленный тулкит умеет работать с несколькими экранами с разным dpi.

     
     
  • 4.80, morphe (?), 19:52, 30/12/2025 [^] [^^] [^^^] [ответить]  
  • +/
    В детали реализации не погружался, однако некоторые приложения работают именно т... большой текст свёрнут, показать
     
  • 2.76, Аноним (76), 13:25, 30/12/2025 [^] [^^] [^^^] [ответить]  
  • +/
    Только что в  гноме проверил. Всё работает бесшовно. Никаких перерисовываний, сразу рисуется как надо. С разными настройками масштабирования, разные экраны.
     
  • 2.77, Анон1110м (?), 13:59, 30/12/2025 [^] [^^] [^^^] [ответить]  
  • +1 +/
    Какое красивое слово, релайоут.
     

  • 1.34, Tita_M (ok), 18:05, 29/12/2025 [ответить] [﹢﹢﹢] [ · · · ]  
  • +/
    >Durden

    А соответствующий 25-ый кадр это окружение будет вставлять?

     
     
  • 2.41, Аноним (41), 19:40, 29/12/2025 [^] [^^] [^^^] [ответить]  
  • +/
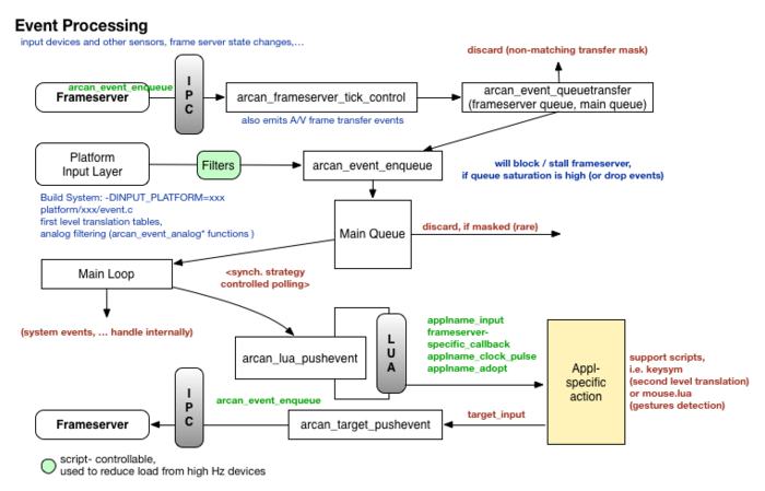
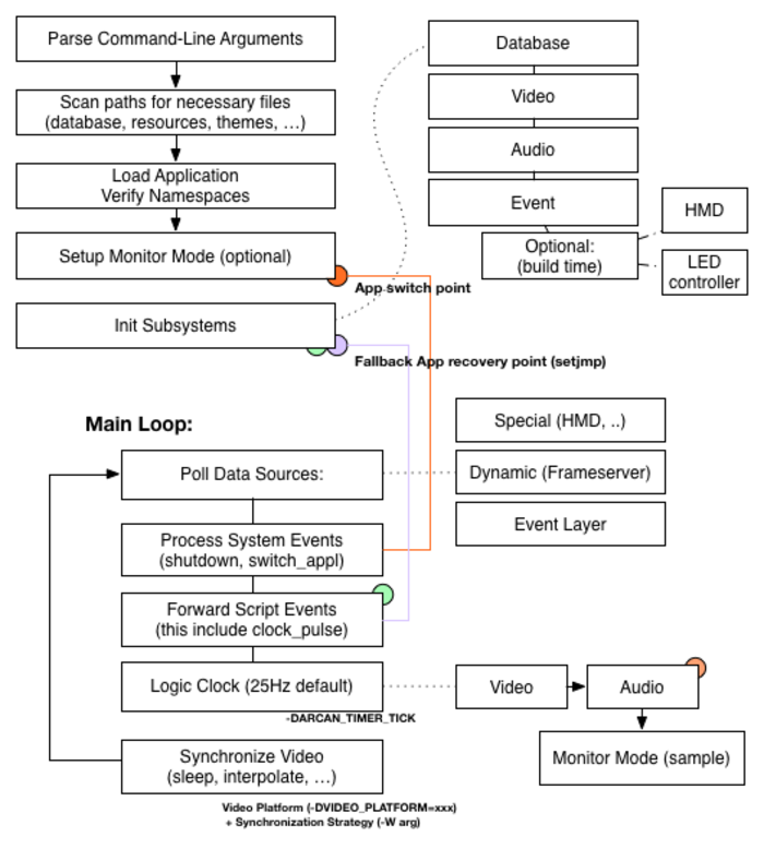
    Видимо да - Logic Clock (25Hz default)
     
  • 2.69, Аноним (69), 07:42, 30/12/2025 [^] [^^] [^^^] [ответить]  
  • +/
    Кстати, в фильме (в конце) 25-й кадр прекрасно считывается.
     

  • 1.39, Антикапиталист (-), 19:36, 29/12/2025 [ответить] [﹢﹢﹢] [ · · · ]  
  • +5 +/
    Химера какая-то. Хоть одно сделайте нормально, а не раздувайте зоопарк из форков и клонов. Вон, mate остался без разработчиков.
     
     
  • 2.46, mos87 (ok), 19:57, 29/12/2025 [^] [^^] [^^^] [ответить]  
  • +1 +/
    это было п нормально как какой-нибудь research project - но когда у тебя (у фридесктопа/линукса/итд) есть нормальное штабильное юзабельное

    учитывая, что такого нетЬ и не предвидится, то это очередной фрик прожЭкт. В данном случае очень фрик.

     
     
  • 3.75, kusb (?), 12:51, 30/12/2025 [^] [^^] [^^^] [ответить]  
  • +/
    ARCAN/DURDEN это очень во многом research project, по созданию необычайных способов работы с компьютером и у автора есть видение, которое отличается от обычных и он пытается его сделать. Он вообще считает свой движок операционной системой и т.п.
     

  • 1.40, Аноним (40), 19:39, 29/12/2025 [ответить] [﹢﹢﹢] [ · · · ]  
  • –4 +/
    > Код проекта написан на языке Си

    Браво! Этому проекту можно доверять, молодцы!

     
  • 1.49, Аноним (49), 20:27, 29/12/2025 [ответить] [﹢﹢﹢] [ · · · ]  
  • –3 +/
    > Код проекта написан на языке Си
    > В качестве ключевых критериев, применяемых при проектировании API Arcan, упоминаются безопасность

    До апреля не дотерпели?

     
     
  • 2.56, Аноним (-), 21:17, 29/12/2025 [^] [^^] [^^^] [ответить]  
  • +/
    На чистом Си можно писать безопасно. Есть стандарты безопасного кодирования CERT C Coding Standard, MISRA С. В самом Стандарте чистого Си, присутствует так называемое "расширение K", в котором описаны безопасные функции. Также, есть безопасные функции в стандарте POSIX.

    То есть, взяв на вооружение, например CERT C Coding Standard ты можешь писать код для самолётов, автомобилей и роботов разного назначения.

    Есть отдельные инструменты, например такие, как статические анализаторы. А теперь вернёмся к тебе, ты хотел с иронизировать, не вышло да? Сишка не так проста.

     
     
  • 3.57, Аноним (57), 22:08, 29/12/2025 [^] [^^] [^^^] [ответить]  
  • +/
    Ну как там, без кучи в принципе?
     
  • 3.59, Аноним (60), 22:52, 29/12/2025 [^] [^^] [^^^] [ответить]  
  • +1 +/
    Это справедливо для embedded с небольшим кодом; попробую йнаписать многопоток, ты в 100 строках наделаешь 100500 логических ошибок, которые хрен выявишь вот так сразу
     
     
  • 4.87, Аноним (-), 08:29, 31/12/2025 [^] [^^] [^^^] [ответить]  
  • +/
    Я писал код работающий на 2 потока. Просто надо быть аккуратным. Это же Си.

    >которые хрен выявишь вот так сразу

    Если ты действительно умеешь в Си, то выявление прооблемы не проблема.

     
  • 3.81, sss (??), 22:50, 30/12/2025 [^] [^^] [^^^] [ответить]  
  • +/
    да у меня на пхп код безопасней чем этот ваш си) дожились
     

  • 1.52, Аноним (-), 21:00, 29/12/2025 [ответить] [﹢﹢﹢] [ · · · ]  
  • +/
    > Arcan 0.7.1, объединяющий в себе дисплейный сервер,
    > мультимедийный фреймворк и игровой движок для
    > обработки 3D-графики.

    Хто ты? Что ты? Кто тебя сделал? Borgs чтоли? Ассимилировало в себя какие-то довольно разные ипостаси. Или это новый проект от автора качалки-десктопа? :)

     
  • 1.66, jack (??), 03:07, 30/12/2025 [ответить] [﹢﹢﹢] [ · · · ]  
  • +/
    тут мало кто ставил сабж. а сабж неплох.
     
     
  • 2.67, Аноним (-), 06:38, 30/12/2025 [^] [^^] [^^^] [ответить]  
  • +1 +/
    Ну так отпищаись. раскажи о достоинствах сабжа и его недостатках.
     

  • 1.86, Ю.Т. (?), 08:14, 31/12/2025 [ответить] [﹢﹢﹢] [ · · · ]  
  • –1 +/
    Почему написано, как о новой вещи ("после года разработки")? Этому Аркану лет не менее девяти. На версии 0.5.5 он был в 2018-м, а показ чего-то готового случился в 2016-м.

    И объяснить, что же он задумал, автор не способен. "Arcan is a curious blend of ...". Зато читатель у него - "tweet-length attention spanned".

     
     
  • 2.88, Аноним (-), 08:31, 31/12/2025 [^] [^^] [^^^] [ответить]  
  • +/
    Ты не понял. Все эти девять лет он медитировал. А сейчас он достиг просветления.
     
  • 2.89, Аноним (89), 11:27, 31/12/2025 [^] [^^] [^^^] [ответить]  
  • +/
    Потому что версия 0.7.1 вышла спустя год после 0.7.0.
     
     
  • 3.90, Ю.Т. (?), 11:05, 01/01/2026 [^] [^^] [^^^] [ответить]  
  • +/
    > Потому что версия 0.7.1 вышла спустя год после 0.7.0.

    Ну, я догадался, но для патчевого номера формулировка вообще неподходящая.

     

     Добавить комментарий
    Имя:
    E-Mail:
    Текст:



    Партнёры:
    PostgresPro
    Inferno Solutions
    Hosting by Hoster.ru
    Хостинг:

    Закладки на сайте
    Проследить за страницей
    Created 1996-2026 by Maxim Chirkov
    Добавить, Поддержать, Вебмастеру